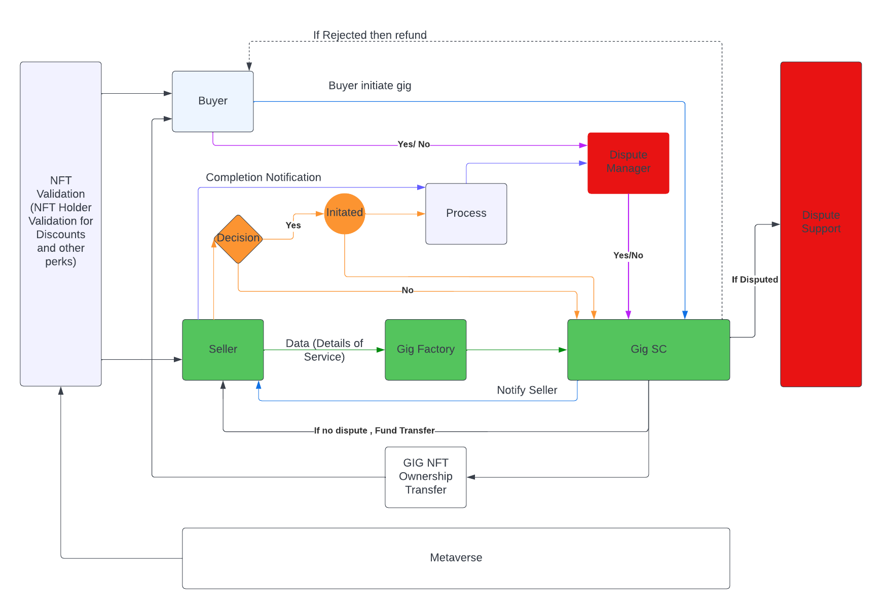
β°Project Lifecycle
DeeLance's entire project cycle is designed to be decentralized using smart contracts. Furthermore, In DeeLance Metaverse space buyers can interact with freelancers in a virtual office space, where they can discuss their requirements through voice or video conference calls in a meeting room. The platform also supports custom orders for a more personalized experience.

Buyer has initiate pre defined Gig or can discuss with seller and have custom Gig
Buyer and seller can sign NDA before reveling project details .
Last updated
Was this helpful?